Возможности системы
RaytecAPS

СИСТЕМА RaytecAPS ПОМОЖЕТ В РЕШЕНИИ СЛЕДУЮЩИХ ЗАДАЧ:

  • Автоматизированный расчет вариантов плана производства с использованием различных сценариев и критериев оптимизации, с учетом фактической доступности ресурсов, в том числе в режиме интеграции с системами ERP, MES, EAM, PDM и другими.
  • Анализ вариантов плана производства с целью определения наиболее эффективного варианта в соответствии с выбранными ключевыми показателями эффективности (KPI), например, по уровню клиентского сервиса, по минимизации незавершенного производства, по минимизации потерь на переналадки и т.п., а также по совокупности выбранных KPI.
  • Автоматизированное формирование производственных расписаний для производственных центров с заданным горизонтом планирования на основе оптимизированного плана производства.
  • Анализ и корректировка текущего плана производства как в автоматизированном, так и в ручном режиме с учетом фактического исполнения запланированных работ.

КАКИЕ ПРЕИМУЩЕСТВА ОБЕСПЕЧИВАЕТ ИСПОЛЬЗОВАНИЕ СИСТЕМЫ RaytecAPS?

  • Минимизация влияния человеческого фактора при оценке сроков исполнения заказов за счет автоматических алгоритмов планирования, использующих реальные данные о возможностях производственных центров и обеспеченности производства материалами и комплектующими с учетом прогнозов поступления материалов на склад.
  • Сокращение затрат времени на формирование оптимизированных планов производства и производственных расписаний за счет использования высокопроизводительных алгоритмов планирования, реализованных в системе.
  • Возможность использования различных сценариев и критериев оптимизации плана производства для различных ситуаций, таких как сезонность выпуска продукции, производство в условиях дефицита определенных ресурсов, соблюдение различных KPI в различные периоды времени и т.д.
  • Возможность быстрой оценки результатов планирования и выбора наилучшего варианта плана производства с использованием KPI, таких как уровень клиентского сервиса, потери на переналадки и т.д.
  • Возможность быстрого реагирования на различные события, приводящие к отклонениям от текущего плана производства, за счет специализированных алгоритмов корректировки и оптимизации плана, которые могут быть настроены в системе/

КАК РАБОТАЕТ СИСТЕМА RaytecAPS?

Возможность работы в однопользовательском и многопользовательском режиме

Как правило, с системой RaytecAPS работает один пользователь – специалист по планированию производства, который решает следующие задачи:

  • анализ загружаемой в систему нормативно-справочной информации, определение ее полноты и корректности;
  • обработка заказов, расчет и оптимизация плана производства, формирование производственных расписаний для производственных центров;
  • контроль исполнения плана производства и заказов, анализ KPI, формирование отчетов.

Тем не менее, в системе RaytecAPS предусмотрена возможность заведения нескольких пользователей с различными правами доступа. Например, могут быть настроены дополнительные учетные записи пользователей с правами только на просмотр результатов планирования, анализ KPI, анализ корректности и полноты исходных данных и т.п.

Работа с исходными данными и нормативно-справочной информацией

В системе RaytecAPS предусмотрены широкие возможности по работе с исходными данными и нормативно-справочной информацией, включая следующие функции и инструменты:
  • Загрузка исходных данных из файлов формата MS Excel, а также из систем ERP, PDM, EAM, MES с использованием настраиваемого механизма интеграции.
  • Автоматизированный анализ полноты и корректности исходных данных с использованием встроенных функций системы.
  • Инструменты для анализа и корректировки исходных данных, включая различные варианты поиска, фильтрации, сортировки, группировки, а также выгрузку данных в файлы MS Excel для анализа средствами этой системы.
  • Интерфейс для отображения и редактирования производственных спецификаций в виде иерархического дерева, включающего продукты, компоненты продуктов, полуфабрикаты, покупные комплектующие, материалы и технологические операции.
  • Описание свойств технологических операций с использованием широкого набора атрибутов и параметров, включающих разнообразные способы задания норм времени на обработку продукции и наладку оборудования, а также разнообразные способы задания дополнительных ограничений производственных процессов:
-для дискретного производства – учет ограничений, связанных с оснасткой и инструментами, персоналом, размером партий, объемом и количеством передаточной тары, заменами материала, габаритами продукта, переходами с учетом свойств продуктов, например, цветом окрашивания, и т.п.;
-для гибридного производства – учет ограничений, связанных с объемами танков (емкостей), минимальными объемами производственных партий, временем ожидания фасовки и выполнения анализов продукта в танке, назначений танков для типов продуктов, приоритетов выбора танков для производства по объемам, производством продуктов компаниями/поточно, переходами с учетом свойств продуктов, например, хим. состава, и т.д.
  • Широкие возможности по использованию в сценарии планирования различных типов производственных центров (оборудование, производственные участки, цеха и т.д.).
  • Разнообразные инструменты для ведения графиков доступности производственных центров, включая возможность указания графиков работы с учетом смен, а также периодов недоступности оборудования, персонала, оснастки и других производственных ресурсов в связи с праздниками, ремонтными и профилактическими работами, отпусками, больничными т.д.
7.png
  • Широкие возможности по ведению всех необходимых для планирования производства исходных данных и нормативно-справочной информации, в том числе: клиентских заказов и заказов на пополнение склада готовой продукции, номенклатуры, структуры производственных подразделений, складских запасов, дат поступления запасов на склады и т.д.
8.png

РАСЧЕТ И АНАЛИЗ ВАРИАНТОВ ПЛАНА ПРОИЗВОДСТВА, ОТЧЕТЫ

В системе RaytecAPS предусмотрена возможность работы с неограниченным количеством вариантов плана производства, чтобы учитывать и моделировать разнообразные производственные ситуации, например:

  • сезонность выпуска продукции;
  • периодическую работу в условиях дефицита определенных ресурсов;
  • необходимость обеспечения различных KPI в различные периоды времени и т.п.

В процессе работы с вариантами плана производства, планировщик может оперативно менять настройки и алгоритмы планирования, добиваясь наилучших результатов. Наиболее подходящий вариант плана производства планировщик назначает основным, при этом альтернативные варианты плана также сохраняются в системе.

Гибкий механизм разузлования заказов, обеспечивающий актуальную потребность запуска производства. Алгоритм учитывает такие факторы как незавершенное производство, факт выпуска производства за прошедший период, а также изменения данных по нормативно-справочной информации, данных по остаткам сырья и материалов, по клиентским заказам и заказам на пополнение склада готовой продукции и т.д., и может быть настроен с учетом уникальных особенностей предприятия.

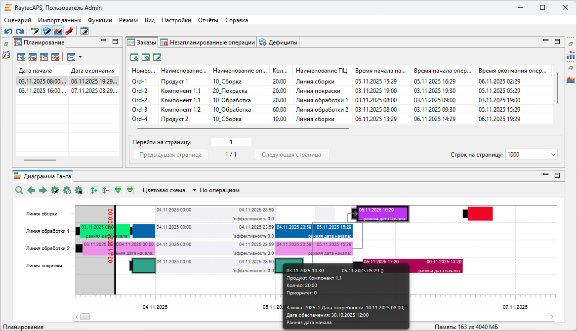
Результаты расчета плана производства можно проанализировать на диаграмме Ганта, где отображаются операции, их связи, наладки, а также линия разделителя, соответствующая текущему или заданному моменту времени.

Кроме того, на соответствующих закладках интерфейса отображаются данные по загруженности производственных центров, использованию персонала, оснастки и других дополнительных производственных ресурсов.
9.png
Система позволяет пользователю самостоятельно настраивать состав и размеры закладок, отображаемых в окне программы, разворачивать закладки на все окно программы и возвращать компоновку закладок к исходному состоянию. Например, можно настроить одновременное отображение плана производства в окне программы в форме диаграммы Ганта и в табличной форме, перетаскивая соответствующие закладки мышью, скрыв, при этом, остальные закладки.
10.png
При наведении курсора мыши на операцию или наладку, отображаемую в окне диаграммы Ганта, система выводит всплывающую подсказку с указанием, например, времени начала и завершения наладки, или основных свойств операции.

Для удобства анализа данных, отображаемых на диаграмме Ганта, предусмотрена возможность плавного масштабирования, а также цветовые схемы отображения операций, например, по статусу выполнения, по заказам, по продуктам, опаздывающие операции и т.д.
11.png
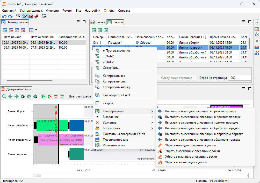
В системе предусмотрена возможность корректировки автоматически рассчитанного плана производства, а также возможность планирования операций в ручном режиме, в том числе перемещая операции на диаграмме Ганта с помощью мыши.
Для ручного планирования необходимо указать требуемую операцию или выделить группу операций производственных заказов, затем выполнить одну из команд планирования контекстного меню, например: запланировать прямым порядком выделенные, убрать текущую операцию с доски и т.д. Предусмотрены также команды контекстного меню для редактирования свойств и блокирования операций при перепланировании.
12.png
В системе RaytecAPS предусмотрена функциональность для быстрой разработки и подключения разнообразных отчетов в соответствии с требованиями заказчиков.
13.png

ИНТЕГРАЦИЯ RaytecAPS В ИНФОРМАЦИОННЫЙ ЛАНДШАФТ ПРЕДПРИЯТИЯ

Программный продукт RaytecAPS разработан с учетом широких возможностей по его интеграции и встраиванию в информационный ландшафт предприятия. Оптимальный вариант интеграции RaytecAPS с внешними системами определяется на этапе разработки функциональной модели внедряемого программного комплекса. Пример возможного варианта интеграции программного комплекса, включающего систему RaytecAPS, систему 1C:ERP и систему класса MES представлен на схеме.
Cвяжитесь с нами любым удобным способом:
Контакты
Телефон: +7 (495) 431-18-50
Электронная почта: info@raytec.pro
Адрес: 125047, Москва, ул. Бутырский вал д. 10, стр. А
Оставьте контакты и мы Вам перезвоним
Close
Ответим на любые Ваши вопросы! Оставьте Ваши контакты и мы Вам перезвоним
I agree to the Terms of Service

© All Right Reserved. ООО "Райтек ДТГ"
+7 (495) 431-18-50
info@raytec.pro